您现在所在的位置 :
电影天堂-电影天堂官方最快发布站 > 汕尾市人力资源和社会保障局 > 电影天堂公开
> 五公开 > 服务公开
如果您是城乡居民养老保险参保人,快到领取养老金的年龄了,还没缴够15年怎么办?下面为大家进行解答。
一、有关政策
《广东省城乡居民基本养老保险实施办法》规定:参保人年满60周岁但累计缴费年限(含按国家城乡养老保险制度衔接办法合并计算的职工基本养老保险缴费年限,下同)没有达到规定缴费年限的,可申请继续逐年缴费,并享受相应的政府缴费补贴。逐年缴费至65周岁仍然没有达到规定缴费年限的,可以一次性缴纳养老保险费至规定的缴费年限后,按月领取基础养老金和个人账户养老金,但一次性缴费不享受政府缴费补贴。
二、操作方法
随着电影天堂 大力推广社保“镇村通”工程,参保人除了携带本人身份证前往乡镇公共服务中心的社保窗口进行查询和办理业务,还可以通过村(居)委的“粤智助”政府服务自助机进行延缴或一次性补缴申请。具体操作如下:
01
城乡居民延缴申请
第一步:找到就近的粤智助,点击【我要申请延长缴纳我的城乡居民养老保险】

第二步:刷身份证,随后进行人脸识别

第三步:填写个人信息,确认后点击【提交】即可

02
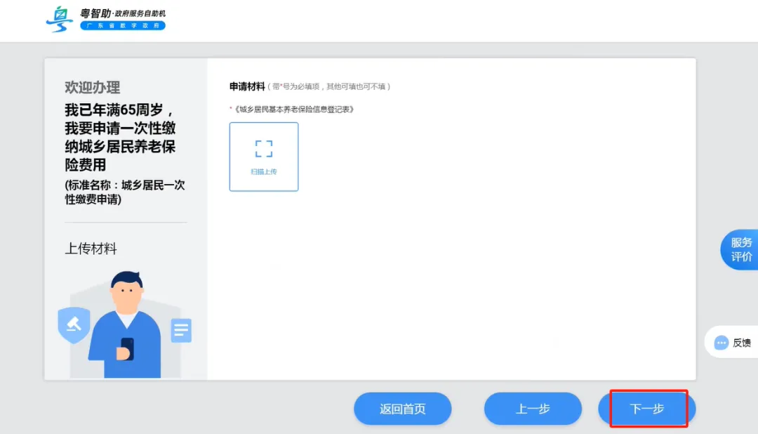
城乡居民一次性补缴申请
第一步:点击【我已年满65周岁,我要申请一次性缴纳城乡居民养老保险费用】

第二步:查看办理须知,点击【开始办理】

第三步:刷身份证,随后进行人脸识别

第四步:填写信息,上传材料,点击【下一步】


第六步:确认信息,点击【提交】即可

03
城乡居民社保业务进度查询
依次点击【我要查城乡居民社保业务办理进度】→刷身份证→选择查询时间范围,点击【查询】→选择办理业务,点击【查看】→查看查询结果





2024-07-19 09:02
粤公网安备 4150202000001号